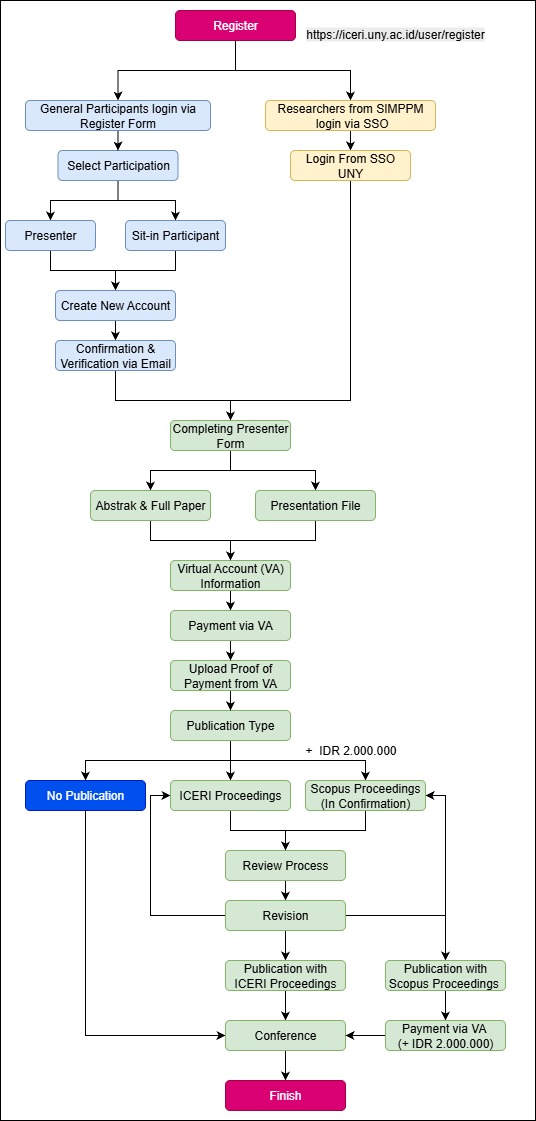
Registration
*The price includes ISSN proceeding publication
Terms and conditions
-
The registration fee covers seminar materials and e-certificate.
-
Participants are responsible for transfer fees and bank charges.
-
At least one author for each accepted paper must register.
-
The authors for selected and presented papers will be charged additional fee for publication and review process.
-
The authors of the selected and presented papers should fill in the commitment form for publication in a conference proceeding in the following link:
Publication Opportunities:
Papers opting for publication in the ISSN Conference Proceedings, submitted in full in English, will be included in the proceedings at no additional cost.
Selected papers will be recommended for publication in the AIP Conference Proceedings (American Institute of Physics), indexed in Scopus. Please be advised that an additional fee will apply for this publication.
Payment
Payment via virtual account for each conference participant or presenter.
Bank :

SUBMISSION PROCEDURE

-
Petunjuk Pendaftaran Bagi Sivitas Akademika UNY (Penelitian & PkM)
Attachment Size
petunjuk pendaftaran.pdf2.17 MB
The manuscript process quality policy can be accepted through the following stages:
1. The editor works up front to screen manuscripts appropriate to the seminar's sub-topics. Editors do not hesitate to reject manuscripts outside the specified sub-topics.
2. The editor will give notes to the author to adjust the manuscript according to the standard AIP template by removing the author's name and affiliation. If an author has not corrected the editor's suggestions, then the author cannot continue at the substantive review stage.
3. The editor carries out a plagiarism check process with Turnitin. The maximum limit for articles that can be continued in the review process is 20% indications of plagiarism. If the percentage exceeds 20%, the editor will inform the Author to revise and resubmit the results of the improvements to the system.
4. Manuscripts that pass the initial process are then subjected to a double-blind review assigned via the system on the website. Assignments are given to two reviewers with scientific fields according to the sub-topics chosen by the author.
5. Reviewers provide substantive input, comments and suggestions on the manuscript using the track changes and comment features in Microsoft Word by ensuring that the reviewer's identity is hidden.
6. Reviewers fill out a general assessment sheet with broad questions, namely: (1) suitability to the conference theme; (2) contribution to scientific innovation and theoretical or practical concepts; (3) depth of problem formulation; (4) accuracy and depth of research methodology; (5) Clarity in disclosing research results; and (6) originality and novelty of the research.
7. Reviewers consider the total score and give one of 4 assessment decisions, namely Accepted without revision, Accepted with minor revision, Accepted with major revision, and Rejected.
8. The author carries out the revision process according to suggestions and comments from reviewers. Reviewers check again the results of manuscript revisions and provide accepted consideration to the editor when all suggestions have been corrected by the author.
9. The editor provides a Letter of Acceptance after obtaining approval from the reviewer.
10. Author makes payment after receiving a Letter of Acceptance and receiving a Letter of Invited Presenter. Only authors who have presented in parallel sessions will be processed for publication in publisher.
11. The final process is filling out the agreement for the author and final layout for publication in the publisher.
